FNT Interface for vCenter
Automated data import for reliable documentation of your physical and virtual server infrastructure
Software-based structuring of server landscapes is a key capability in modern IT infrastructures, where it enables efficient deployment of power and capacity resources. IT managers and system administrators require a transparent view of all infrastructure resources in order to make reliable, informed, and context-based decisions on long-term capacity planning and comprehensive risk prevention.
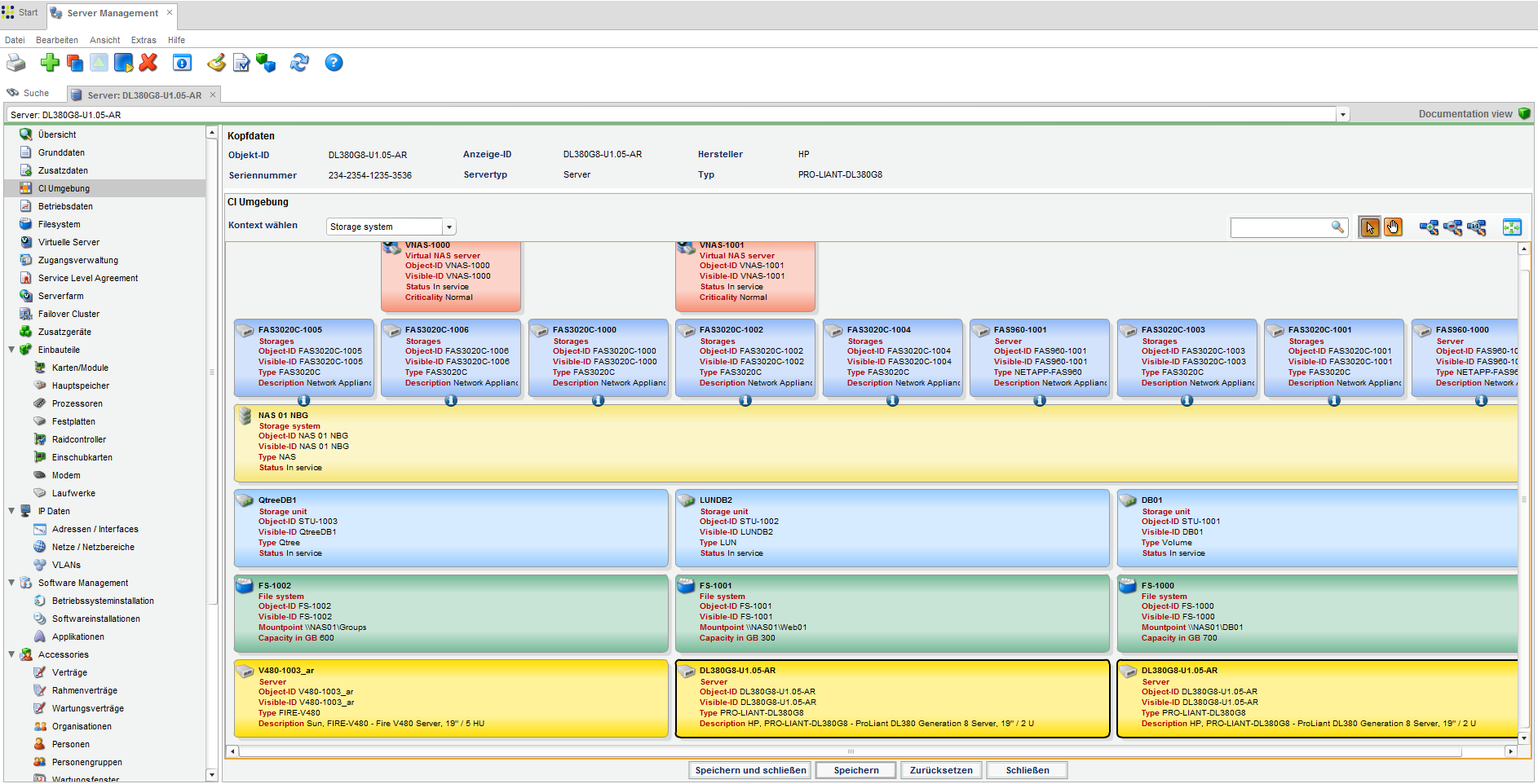
FNT Interface for vCenter bridges the gap between the functionally oriented VMware vCenterTM and the coherent documentation of server infrastructures in FNT Command. Using automated data import, all information on your physical and virtual server infrastructure can be documented quickly and efficiently along with all associated CIs. It is possible to document and evaluate the entire server infrastructure in its real-world context, making even the most complex structures transparent and easy to manage.
Benefits
- Full transparency of physical and virtual server infrastructure as well as associated OS installations and CIs
- Centralized documentation of responsibilities and dependencies across entire IT infrastructure in a single, integrated system
- Automated, high-speed data transfer with integrated validation ensuring optimum data quality
- Targeted provision of information on IT infrastructure and analytical insights, enabling higher-quality planning
- Support for controlled change processes through integrated Lifecycle Management in FNT Command
- Low configuration costs and rapid deployment thanks to predefined interface with extensive suite of connectors and components
Our products:
-
FNT CommandManage your IT and telecommunications infrastructure
-
FNT SustainabilityReduce your carbon footprint
-
FNT CommandMobileAccess the FNT Command Platform from any location and at any time
-
FNT Infrastructure Health & MonitoringEstablish the foundation of a resilient digital infrastructure
-
FNT AnalyticsBusiness Intelligence module for smart evaluations and analysis
-
FNT ProcessCenterManage infrastructure provisioning and change processes more efficiently
-
FNT IntegrationCenterSimplify, speed up, and lower the cost of software integrations
-
FNT EventEngineMonitor events and trigger targeted actions
-
FNT ServicePlanetTurn your IT into a key success factor
-
FNT StagingAreaSimplify data exchange between your systems
-
FNT GeoMapsImprove network management with location-based visualization and analysis of resource data
-
FNT ValuePackThe fastest way to reach your objectives
-
FNT GraphicCenterVisualize and analyze infrastructure and service data