FNT Command Power Management
Using professional representation of the physical power grid and end consumer performance data to provide transparency into power supply systems
Power Management is used to plan and manage CI power supplies. Manufacturer data for the power consumption of individual devices is associated with the approximately 25,000 objects contained in the FNT Command CI Library. In addition, empirical values and real values obtained from measurement logs can be stored for the individual CIs. It is also possible to read in live data via the Data Center Engine. These values are used for analysis and for threshold calculation.
Power Management displays power ports and their connection in device bitmaps. When installing end consumers, a check is made to ensure that there are enough free power ports in the zone or cabinet that meet the power requirements.
Power components, such as fuses, are represented in Power Management graphically or in table form and can be connected to devices, such as servers or other active components, using the existing functions.
Starting at a server, Command signal tracing can then be used to determine the sub-distributor or low-voltage main distributor to which the component is connected. Planning of distributors and connections is also possible.
Providing an indication of non-redundant connections is also vital for increasing reliability.
Benefits
- Documentation of power data for all CI types and CIs.
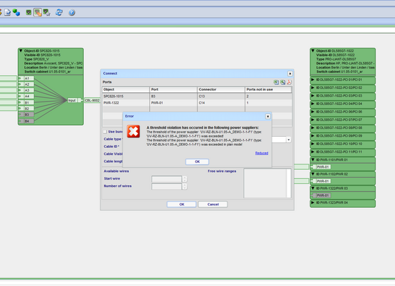
- Checking these values when making connections or when planning against the maximum output power and the threshold value of higher-level suppliers and fuses
- Graphical representation of power distributors and the fuses integrated into them
- Display of the entire power network route for a CI and associated dependencies
- Option of documenting UPS systems
- Option of creating reports describing the individual power situations in various rooms or data centers
FNT Command Power Managment
FNT Command Power Management
Our products:
-
FNT CommandManage your IT and telecommunications infrastructure
-
FNT SustainabilityReduce your carbon footprint
-
FNT CommandMobileAccess the FNT Command Platform from any location and at any time
-
FNT Infrastructure Health & MonitoringEstablish the foundation of a resilient digital infrastructure
-
FNT AnalyticsBusiness Intelligence module for smart evaluations and analysis
-
FNT ProcessCenterManage infrastructure provisioning and change processes more efficiently
-
FNT IntegrationCenterSimplify, speed up, and lower the cost of software integrations
-
FNT EventEngineMonitor events and trigger targeted actions
-
FNT ServicePlanetTurn your IT into a key success factor
-
FNT StagingAreaSimplify data exchange between your systems
-
FNT GeoMapsImprove network management with location-based visualization and analysis of resource data
-
FNT ValuePackThe fastest way to reach your objectives
-
FNT GraphicCenterVisualize and analyze infrastructure and service data