FNT Command Service Browser
Efficient service management through easy visualization of complex IT structures
The ever-increasing demands placed on IT services require continuous expansion of underlying infrastructures. Often, these changes are never properly documented due to time and cost pressures. The resulting gaps in documentation create a lack of transparency that can only be resolved by making an inventory of all objects in the entire IT infrastructure – including physical and logical dependencies – and systematically transferring the data to a configuration management system. Only when that information is available to management systems in a coherent and comprehensible form is it possible to have proactive and efficient control of heterogeneous IT landscapes.
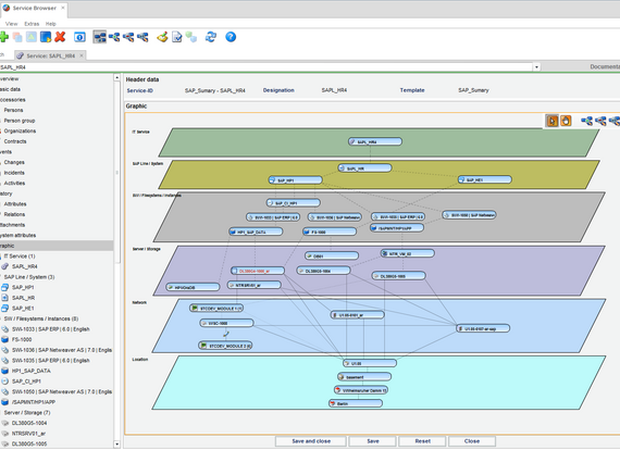
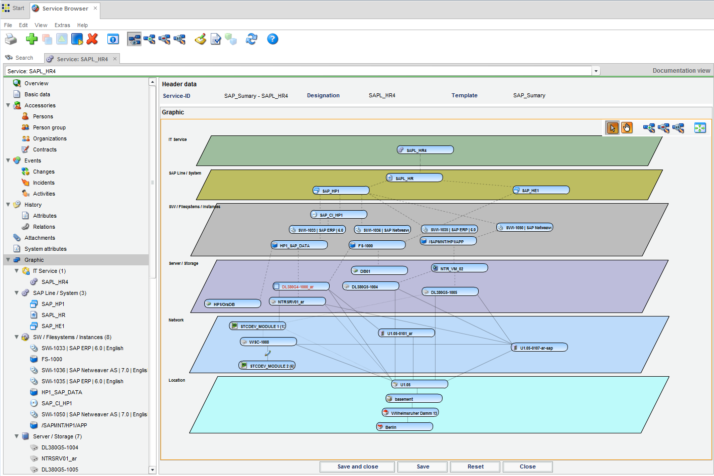
FNT Command Service Browser, with its individually editable views, provides the transparency required to accurately and coherently document and visualize all IT services and the underlying infrastructure. Depending on the role and the required level of detail, CIs can be assigned to specific services in a layer-oriented view and documented along with their respective interrelationships. These visualizations can be used to document relationships across all layers, from the physical network and logical connections through to the IT services used in business processes. As a result, users can more easily understand the relationships and dependencies within complex IT landscapes and then leverage that knowledge to perform their tasks more efficiency.
Benefits
- Comprehensive visualization of objects and dependencies that can be used as an information resource in a wide range of ITIL management processes
- Transparency across all layers enables easier understanding of complex IT strucExtensive editing options enable customized visualizations
- Extensive editing options enable customized visualizations
- Support for targeted fault impact analysis
- Early identification of potential bottlenecks enables implementation of controlled change processes
- Faster tracking and processing of faults through direct access to all information on objects documented in FNT Command
Our products:
-
FNT CommandManage your IT and telecommunications infrastructure
-
FNT SustainabilityReduce your carbon footprint
-
FNT CommandMobileAccess the FNT Command Platform from any location and at any time
-
FNT Infrastructure Health & MonitoringEstablish the foundation of a resilient digital infrastructure
-
FNT AnalyticsBusiness Intelligence module for smart evaluations and analysis
-
FNT ProcessCenterManage infrastructure provisioning and change processes more efficiently
-
FNT IntegrationCenterSimplify, speed up, and lower the cost of software integrations
-
FNT EventEngineMonitor events and trigger targeted actions
-
FNT ServicePlanetTurn your IT into a key success factor
-
FNT StagingAreaSimplify data exchange between your systems
-
FNT GeoMapsImprove network management with location-based visualization and analysis of resource data
-
FNT ValuePackThe fastest way to reach your objectives
-
FNT GraphicCenterVisualize and analyze infrastructure and service data